Windows API 调用监视工具 API Monitor
文章转自王牌软件
站长推荐:NSetup一键部署软件
一键式完成美化安装包制作,自动增量升级,数据统计,数字签名。应对各种复杂场景,脚本模块化拆分,常规复杂的脚本代码,图形化设置。无需专业的研发经验,轻松完成项目部署。(www.nsetup.cn)
只回答业务咨询
站长推荐:NSetup一键部署软件
一键式完成美化安装包制作,自动增量升级,数据统计,数字签名。应对各种复杂场景,脚本模块化拆分,常规复杂的脚本代码,图形化设置。无需专业的研发经验,轻松完成项目部署。(www.nsetup.cn)
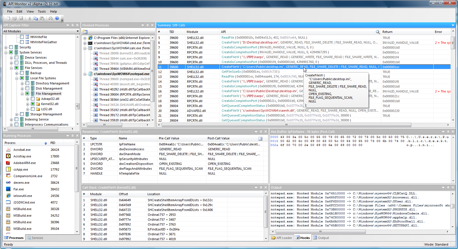
API Monitor 是一款用来监视和显示用户应用程序和服务程序中的Windows API调用的免费软件。它是一个强大的工具,在跟踪调试你开发的应用程序时,可以帮助发现产生问题可能的原因。API Monitor支持windows 7及windows 64位系统。

http://www.rohitab.com/apimonitor#Download
学习日记,兼职软件设计,软件修改,毕业设计。
本文出自 学习日记,转载时请注明出处及相应链接。
本文永久链接: https://www.softwareace.cn/?p=1064